You can use Google Drive to save, synchronize, and transfer files. You can use it to store, synchronize, and transfer files. If you run out of the free cloud storage space, you are unable to upload files unless you update your account or delete older files to free up storage space. Try the following methods to delete files from Google Drive effectively.
Delete Single File from Google Drive
Step 1: Open Google Drive in a browser and sign into your account.
Step 2: Find the file you want to delete. Click on it and choose the Recycle Bin icon on the toolbar to delete the file.

Delete Multiple Files from Google Drive
If you need to delete multiple files, you can try the two methods here.
Method 1: Delete Files Manually
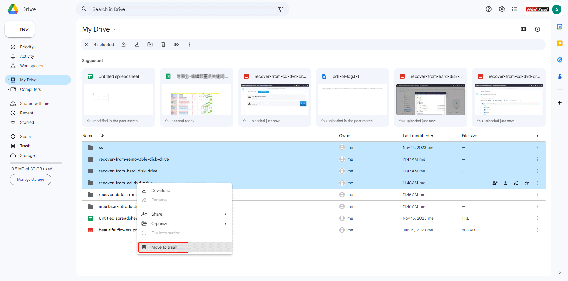
Step 1: Press and hold the Ctrl key, then you can left-click on the files you want to delete. This step works well when you only want to delete selected files.
If you want to delete all files, press Ctrl + A to select all files on Google Drive.
Step 2: Right-click on them and choose Move to Trash from the context menu.

Method 2: Delete Everything from Google Drive Using Search
Step 1: Click on Advanced search to set search conditions.
If you are trying to delete all Google Drive files at once, you can select Any in the Type category and Owned by me in the Owner tab.

Step 2: Click Search to find all files in Google Drive.
Step 3: Click on Clear all on the top toolbar to clean up Google Drive.

Empty Google Drive Trash
Similar to deleting files on the computer, the deleted files will be sent to Trash on Google Drive. You can permanently delete files from Google Drive by emptying Google Trash.
You just need to switch to the Trash tab on the left bar and choose Empty trash.

If you want to remove earlier deleted files and keep recently deleted ones, you can click Modified to choose the date range, then permanently delete these filtered files.
Further Reading:
How to recover files when they are automatically deleted after being kept in Google Trash for 30 days? You can get them back by using professional data recovery software, like MiniTool Power Data Recovery.
MiniTool Power Data Recovery FreeClick to Download100%Clean & Safe
This free file recovery software can retrieve files from Google Drive, external hard drive, USB drive, SD card, and other data storage devices. Besides, photos, documents, videos, archives, and other types of files are supported for restoration by this software. You can read this post to learn how to recover deleted Google Drive Files.
Bottom Line
Now, you should know how to clear up Google Drive within a few steps. You can delete unnecessary files to free up Google Drive space. If the useful files are deleted accidentally, find them in Google Trash or restore them with MiniTool Power Data Recovery.

User Comments :